Procedural Night Sky with Stars and Moon in Eevee

Mindwatering Incorporated

Author: Abigail Black

Created: 01/15/2025 at 09:52 AM

 

Category:
Animation
Blender

Introduction
If the Blender user does not wish to use a skybox or HDR background, then the user must create a nighttime background in the Node Editor.

There are three main node threads:
- Stars and Sky
- Nebula Fog
- Moon

At the end of these steps, the three threads above are combined to create the final background.


Blender Version:
Blender 4.1.1.

--------

Steps to Create a Background Using the Node Editor
- Set-up the camera view:
In the main viewer, Shift+A -> camera
Set to camera view

Go to Shader Editor
Change dropdown from Object -> World


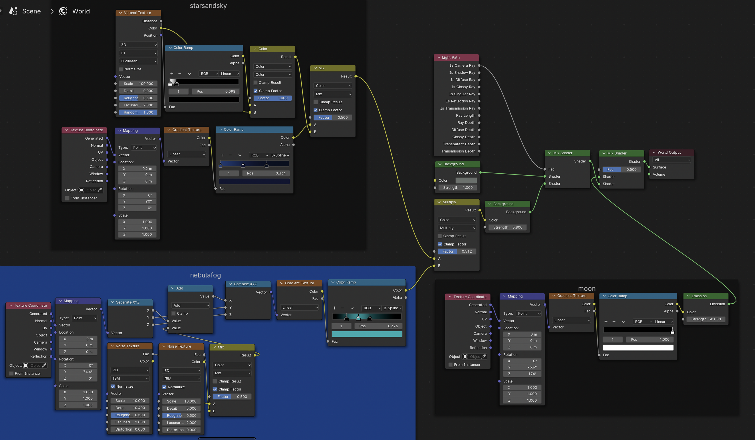
- Node Thread: STARS AND SKY
Shift+A:
- Input -> Texture Coordinate
- Vector -> Mapping
- Texture -> Voronoi
- Texture -> Gradient
- Converter -> Color Ramp x2
- Color -> Mix Color x2

Texture Coordinate Generated output -> Mapping Vector input
Mapping output -> Gradient input
- Location X = 0.2
- Rotation Y = 90
Gradient Color output -> ColorRamp 2 input
Color Ramp 2 Color output -> Mix 2 A input
- Dropdown = B-Spline
- Click + to add third color
-- leftmost color = mid blue - 0.000
-- middle color = dark blue - 0.333
-- rightmost color = midnight blue = 0.675
Voronoi Texture Distance output -> ColorRamp 1 input
Voronoi Texture Color output -> Mix 1 B input
Color Ramp 2 color output -> Mix 1 A input
- White = 0.000
- Black = 0.098
Mix 1 output -> Mix 2 B input
- Factor = 1
Mix 2
- 2nd dropdown = Mix
- Factor = 0.500



- Node Thread: NEBULA FOG
Shift+A
- Input -> Texture Coordinate
- Vector -> Mapping
- Texture -> Noise x2
- texture -> Gradient
- Converter -> Separate XYZ
- Converter - Combine XYZ
- Converter -> Color Ramp
- Converter -> Math
- Color -> Mix Color

Texture Coordinate generated output -> Mapping Vector input
Mapping output -> Separate XYZ input
- Rotation Y = 74.4
Separate XYZ
- X output -> Math upper Value
- Y output -> Combine XYZ Y input
- Z output -> Combine XYZ Z input
Math output -> Combine XYZ X input
- Dropdown = Add
Combine XYZ output -> Gradient input
Gradient Color output -> Color Ramp Fac input
Color Ramp
- Dropdown = B-Spline
- Click + for third color
- leftmost color = 0.200 - black
- middle color = 0.375 - turquoise blue
- rightmost color = 0.540 - black
Noise Texture 1 -> Mix Color A input
- Scale = 10.000
- Detail = 10.400
- Roughness = 0.500
Noise Texture 2 -> Mix Color B input
- Scale = 10.000
- Detail = 5.000
- Roughness = 0.500
Mix Color output -> Math lower Value input
- 2nd dropdown = Mix
- Factor = 0.500


- Node Thread: MOON
Shift+A:
- Input -> Texture Coordinate
- Vector -> Mapping
- Texture -> Gradient
- Converter -> Color Ramp
- Shader = Emission

Texture Coordinate generated output -> Mapping Vector input
Mapping output -> Gradient input
- Rotation X = -5.6
- Rotation Z = 176
Gradient Color output -> Color Ramp input
Color Ramp Color output -> Emission color input
- Black = 0.9999
- White = 1.000
Emission
- Strength = 30.000


- Node Thread: COMBINING THEM ALL
Shift+A:
- Input -> Light Path
- Shader -> Background x2
- Shader -> Mix Shader x2
- Color -> Mix Color

NebFog Color Ramp color output -> Mix Color B input
StarSky Mix Color output -> Mix Color A input
Mix Color output -> Background 2 color input
- 2nd dropdown = Multiply
- Factor = 0.500
Background 2 output -> Mix Shader 1 lower input
- Strength = 3.800
Background 1 output -> Mix Shader 1 upper input
- Color = Moss green
- Strength = 1
Light Path Is Camera Ray output -> Mix Shader 1 factor input
Mix Shader 1 -> Mix Shader 2 lower shader input
Moon Emission output -> Mix Shader 2 upper input
Mix Shader 2 output -> World output Surface input


Node Editor Final Result

Node Editor Final Result



Rendered Camera View:



previous page

×